Use Requirements During Design
Once your requirements are linked to an electronics project, you can view them alongside your design and reference them in Comments and Tasks.
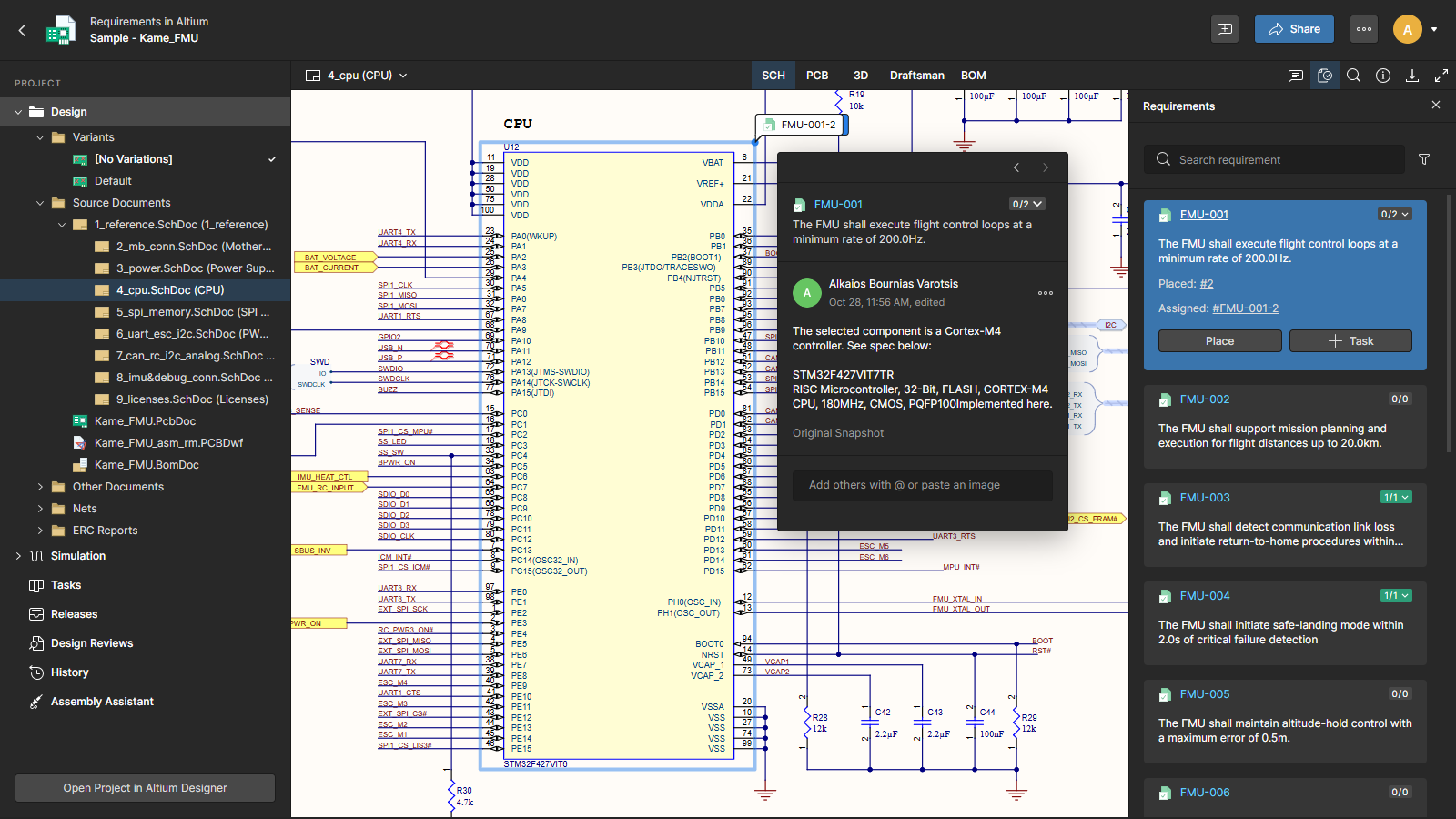
Requirements are accessible through the Requirements panel and are available both in the Web Viewer and Altium Designer. Any changes to requirements automatically sync across your projects, ensuring engineers always work from the latest specifications.
View Requirements
Open the Requirements panel in the Web Viewer to see all requirements linked to your project. Each requirement displays key information such as ID, text, verification status, and references to associated Comments and Tasks.
The same functionality is also available in Altium Designer.
Place a Requirement as a Comment
You can place a requirement directly on a schematic, PCB layout, or active BOM component as a Comment to visually indicate where the requirement is implemented.
This helps reviewers and collaborators understand design intent and ensures requirement traceability at the feature level.
Create a Task from a Requirement
From the Requirements panel, you can also create a Task referencing a specific requirement.
This allows you to assign action items—such as implementation or verification steps—to individual team members and track progress.
See also Working With the Requirements and Requirements in a Design for more information.



